10.2 模板管理
10.2 模板管理
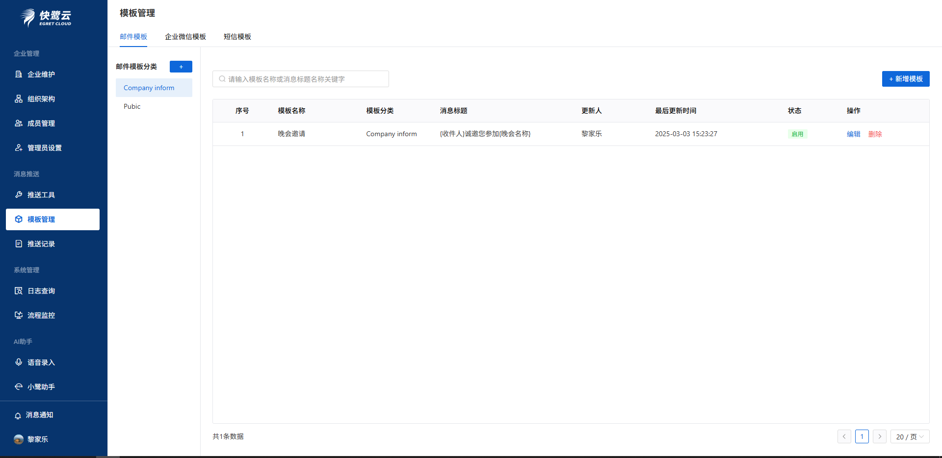
企业可设置自定义消息模板,如下图
邮件模板

模板支持设置分类,分类支持1级分类,不支持在分类下新建子分类。
点击新增分类,弹窗如下

分类名称最多支持10汉字,不能重复。可以修改分类名称、删除分类。
点击新增模板按钮,新页面如下

分类默认选中当前分类,可通过下拉修改为其他分类。
模板名称在分类下不能重复。
新建的模板默认为启用状态,停用后邮件模板将变为不可用状态,在流程数据服务和智能助手中将不能够在选择到。同时对于已使用该模板的邮件服务将不再发送新的邮件。
邮件内容支持富文本,参数也遵循富文本设定的格式,{}及其中的参数视为1个整体。
参数说明:
1、在邮件内容中可以手动按照参数的格式输入。例如,在邮件内容区手动输入了 {公司} ,系统会自动将 公司 这个参数 。内容中参数可以重复(会被识别为1个参数)
标题和内容区都支持输入参数。
2、表格参数
如果想邮件模板中添加表格参数,需要遵循 {表格1.参数1}格式。
举例:
在库存管理场景中想对各个物品的库存进行监控,当物品数量达到一定阈值时发送邮件。邮件中列出每个物品的数量明细,如下图

其中仓库1是仓库名称,数据来源为表单的主表字段。 物品名称、物品数量、需要补货的数量 为表单的子表字段。
则,邮件模板可以按照以下方式设置

注意:
1)同1个表格中,支持设置主表参数和子表参数。
2)同1个表格中,表格参数的前缀必须相同。
3)主表参数可以添加到标题行,但是表格参数不能添加到标题行,只能作为表格中的内容。
4)表格中,除了标题行之外,只能有1行内容行,即,表格最多有2行。
企业微信消息模板

企业微信模板目前暂不支持用户自定义,但是我们已经为您准备好了与流程相关的各种消息了,包括流程代办、流程传阅、流程驳回、流程结束时间。
短信模板

短信模板支持用户自定义做分类,以方便使用模板时快速查找
同时,短信服务实际上是采购自运营商的,根据法规,所有短信模板都需要经过审核,需要严格遵循规范编写,审核结果系统会实时从运营商更新,根据运营商要求,审核中状态和已通过状态的模板不能再次编辑和删除,只有未通过的模板允许编辑重新提交审核和删除;
1、运营商对短信模板有三个类型区分,分别是验证码、短信通知和推广短信

因此新增短信时需要先选择短信类型,以匹配运营商的规则。同时所有短信的开头均会以[快鹭云代发]开头
2-1、假如您要创建验证码类的短信模板

你可以参照上方图片的写法,
模本内容位置:验证码类模板仅允许使用一个变量,且固定使用为6位随机数字
模板备注位置,需要告知运营商该模板的用途,并且提供一个真实的例子给他们,然后提交给平台审核,等待结果即可;
2-2、假如您要创建短信通知类或推广短信类的短信模板

模板内容分为两部分,静态不变部分,以及动态部分,如上图,{员工}{时间}是动态的数据,这时候就需要参照“查看参数规则”的按钮,寻找到这个参数的参数类型用_拼接参数类型{员工_name}是正确的书写方法
参数类型寻找方法如下:

注意由于短信限制一条仅能填写70字,所以我们要注意内容不要超过运营商限制哦
模板备注位置,需要告知运营商该模板的用途,并且提供一个真实的例子给他们,然后提交给平台审核,等待结果即可;






